本章将以接入数据中台,并为企业的可视化大屏提供数据计算指标为例,为您演示如何入驻金沙9001以诚为本数据中台来管理和加工自己的数据,从而为企业的多种数据应用提供数据的接入、查询、加工和处理服务。
首先进入数据中台的控制台模块,选择“服务开通”菜单,将所需要的服务申请开通。
点击“创建域”按钮,输入域的编码、英文名、中文名、描述等信息,点击“下一步”
选择创建的域的环境,以及资源可见度(私有-所有人不可见,共享-默认可见数据模型,公共-默认数据和数据模型都可见)。
选择创建域的资源引擎实例,支持多选。根据所要创建的数据资源类型进行选择,我们的场景只需要选择PostgreSQL、SQLAnalysis、TaskAnalysis就够了。
最后,选择域成员以及角色,点击“提交”,域就创建完成了。
在已创建的域的卡片上点击“数据资源”,进入数据资源模块后,点击上面的“新建数据表”。首先选择要创建的资源的类型,以及存储的引擎实例。
填写资源的基本信息:资源编码、英文名、中文名、描述,可选择已有的标签给这个数据资源。下面可以为这个数据资源添加更多属性信息。点击创建数据资源,就完成了数据资源的创建。
更多的信息还可以在数据资源的详情页面进行补录和配置。
进入到数据中台的数据集成模块,首先在数据源管理里面配置好我们的数据来源的信息。
然后选择“任务管理”页面,点击“新增任务”开始创建我们的第一个集成任务。
依次输入任务名称、流程模板(任务的初始化模板,根据所要导入和导出的数据源类型选择)、任务类型、导入模式以及任务描述。点击提交,进入到任务的详细参数配置页面。
提交后默认进入高级模式下的参数配置页面,点击图中红框处的图标可切换至简单模式。
切换为简单模式的界面如下图所示,按照自己导入的数据场景,可以新增和修改组件信息。确认组件信息后,填写好组件的参数。
在最后的输出组件里我们选择在前面步骤创建好的域下面的数据模型“我的域01/安全检查记录”,配置好调度周期后,点击“提交”,我们就完成了第一个集成任务的创建。
点击任务上方的“启动”按钮,集成任务正式开始运行。
在任务日志页面,可以查看任务的各种日志信息,支持过滤筛选定位问题。
除此之外,我们还可以根据数据导入的场景,为集成任务配置一个或者多个数据监控。这样就可以自动监控导入过程中的数据准确性了。
数据导入成功后,我们回到数据资源模块,选择“我的域01/安全检查记录”,点击“数据预览”就可以看到导入的数据了。

同时数据资源的API服务已经自动创建,点击“查看API”就可以获取相应的调用方式。
首先创建一个数据计算模型,为了将数据加工的结果进行实例化。这里需要选择query_table(查询表格)这类数据资源类型,创建一个实时更新的数据模型。
下一步,配置好数据计算模型的属性,创建数据资源。
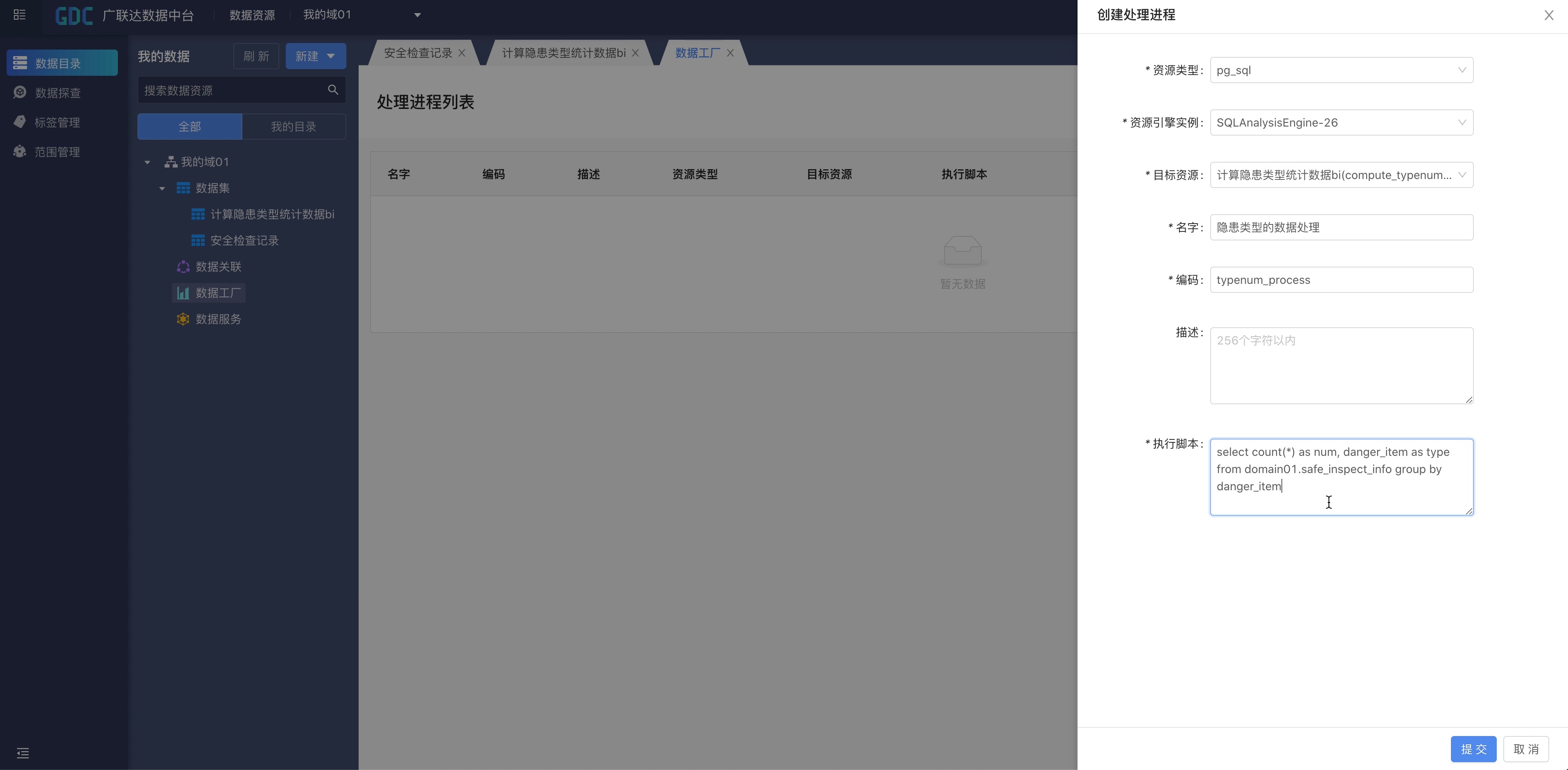
在数据工厂创建一个数据处理进程,为之前的数据计算模型提供数据加工的逻辑。这里需要选择资源类型为pg_sql(sql的加工任务)。
点击对应的数据计算模型的“查看API”就能获取这个数据资源的调用方式。
在控制台里面点击应用授权,选择要授权的应用。
进入到应用详情后,点击“绑定域”,选择要访问的资源所在的域,在此我们选择前面创建好的“我的域01”,提交。
这样,我们就已经完成了应用的授权。可以通过应用的密钥信息,来访问已绑定域里面的所有资源信息了。
点击“查看数据资源”回到数据资源管理模块,选中某个数据资源,点击“查看API”。
在创建好项目之后,点击“数据管理”,选择“数据中台”以及对应的应用,便可以加载数据中台的数据。
在大屏里面的图表制作中,在下拉的“数据源“选项中,选择数据中台的数据计算模型,就可以为数据可视化大屏提供实时的数据计算指标了。